
在网速较慢的情况下,稳定高效的网络加速器已成为网络生活的必需品。o加速器 服务 28 天的费用为 10 欧元。高速服务器遍及世界各地,随时随地给您最好的体验。
是一个加速的神器有了这个助手,用户可以知道最新的游戏信息,改善网络安全问题,让你可以无限上网。游戏过程中无需考虑和担心游戏的稳定性,游戏体验也提升不少。致力于陪伴和保护每一位积极参与电子竞技的玩家,专注于稳定的表现,在适当的水平上竞争。








consectetur adipisicing elit, sed do eiusmod tempor incididunt ut labore et dolore magna aliqua. Ut enim ad minim veniam, quis nostrud exercitation.
为您提供真正的在线自由 – 只需一键即可绕过地理限制,从任何地方访问全球内容。以及 iPhone 或 Android。适用于Android的无限,快速和安全的Internet隐私和安全VPN应用。选择使用VPN的应用程序(需要Android 5。
如果你感兴趣,请快速下载。Wide 加速器 为会员提供个人 加速器 服务。可以让玩家有一个超级流畅的游戏体验,无论你是玩吃鸡还是玩国王的荣耀,不要再担心460毫秒的延迟。只要将加速器软件连接到游戏,只需三秒钟即可完成软件。
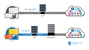
保护隐私安全 - 使用多种加密技术传输您的流量数据,防止被窃取。
在网络游戏中。选择整个网络超过20个区域的168个节点。